General Issues
When working with PowerShell scripts for SAP Business One and CompuTec ProcessForce API, you may encounter various issues related to connectivity, API compatibility, and database access. This guide outlines the most common problems and provides troubleshooting steps to help resolve them.
Connection Issues
Verify the login credentials on the machine where you attempted the PowerShell connection using SAP's DITool to ensure they are correct. You can find this tool in the SAP Note:
Additionally, refer to this SAP Note to troubleshoot and diagnose connection issues:
Despite this SAP Note relating to Integration Framework, many DI connection issues are similar across different applications that use the DI API.
Exception: Unable to find type
CompuTec.ProcessForce.API.ProcessForceCompanyInitializator: make sure that the assembly that contains this type is loaded
Reason
You are probably using PowerShell 2.0 with CLRVersion 2.0.
Diagnose Actions
Check if the CLR Version is 2.0 or lower.
$PSVersionTable

Solution steps - 01 (Example for PowerShell ISE x86)
-
Upgrade CLRVersion to 4.0 (Requires .NET Framework 4.5/4.6 Full).
-
Add a configuration file to PowerShell ISE.
-
Refer to the Configuration Files section in the PowerShell application configuration.

-
Restart PowerShell ISE and verify the updated CLRVersion.

Solution steps - 02 - CompuTec ProcessForce 10.0 & newer
-
Use PowerShell 5.1
Exception: CompuTec ProcessForce Database Version is not supported
Please update the Database or Reinstall API.Setup

Reason
CompuTec ProcessForce, PowerShell ISE, and PF.API versions vary.
Diagnose Actions

-
Verify the CompuTec ProcessForce version and platform in SAP Client. To do this, navigate to: SAP Client → Administration → Add-On Manager (see a screenshot above).
-
Check the PowerShell ISE architecture: if running in 32-bit mode (x86), ensure if this platform is the same as CompuTec ProcessForce one.
-
Check In Windows → Programs & Features and match the installed CompuTec ProcessForce API version with the CompuTec ProcessForce version and platform in SAP Add-On Manager.

-
Confirm the correct CompuTec ProcessForce API library version is being used in PowerShell ISE:
# Check PF.API version used by current PowerShell ISE
clear
[System.Reflection.Assembly]::LoadWithPartialName("CompuTec.ProcessForce.API")
[System.Reflection.Assembly]::LoadWithPartialName("CompuTec.Core")
$version = [CompuTec.Core.CoreConfiguration+DatabaseSetup]::AddonVersion
write-host $version
Solution
- Use PowerShell ISE 64-bit if CompuTec ProcessForce add-on x64 is installed on your database.
- Use PowerShell ISE 32-bit if CompuTec ProcessForce add-on x86 is installed on your database.
Exception: Unable to Access SBO-Common Database

Reason
Mismatch of DBServerType.
Exception: Database Server Type not Supported

Mismatch of DBServerType.
Exception: The specified Resource Name Cannot be Found in the Image File
Diagnose Steps
Solution
- Check SQL/HANA server name in the credentials configuration. Sometimes, a database server can be visible only by its name or IP address.
- It should be the same as in the SAP Client Choose Company form/window.
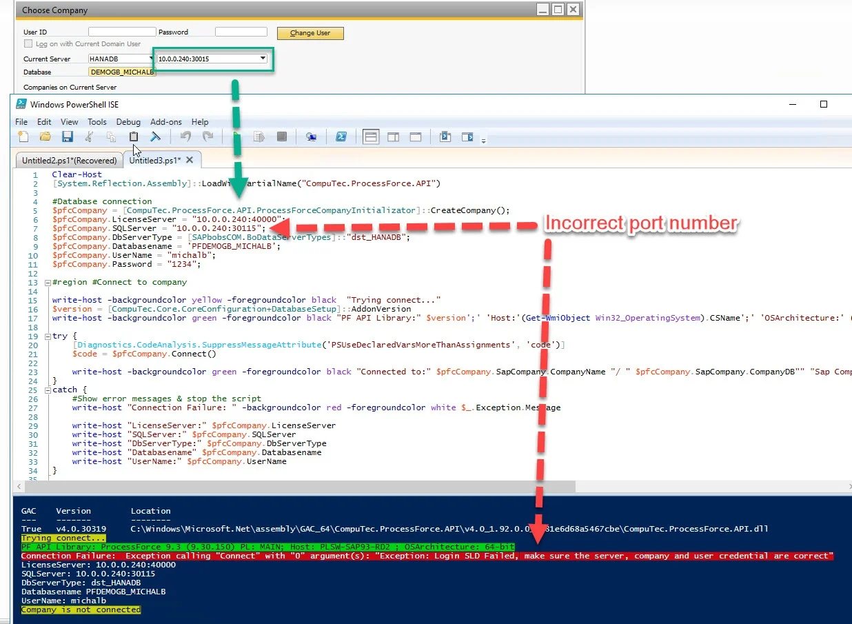
Exception: Login SLD Failed
Make sure the server, company, and user credentials are correct

Solution
- Check SQLServer & License Server IP address or name.
- Check SQLServer & License Server port numbers (they should be used only for HANA connection).
- Be sure about lower & upper cases in login or password.
- Check if SLD is working - try to log in using SAP Business One Client to the target database.

